Thank you. So here's where the next part comes....

- Snipaste_2019-03-13_21-45-33.jpg (22.9 KiB) Viewed 11514 times
Now if you're familiar with this, before you ask "why make a installation with a serial number validation? Is it for commercial use?", this is for
testing use only. Once I make the installation and everything else, I will remove the card.
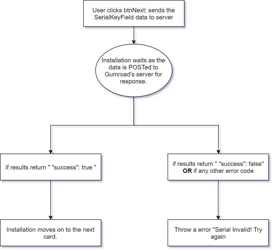
Anyway, I have no serial validation servers, instead, I use Gumroad's serial validation. Once if a user enters the key, clicks next, it'll send a HTTP POST data (using 'TsNetPost' to Gumroad's server, and if it comes out a "success", it'll move on with the installation. If not, then it'll pop a error that'll say "Serial Invalid! Try again".
now I did download a sample out of LiveCode's official step-by-step guide "How to use tsNetPost to perform a HTTP POST with callbacks", tried it out and I got a error that says "button "Send POSTs": execution error at line 26 (Function: error in function handler) near "tsNetPost", char 11"
Here's the code from the sample:
Code: Select all
on mouseUp
local tPostData, tHeaders, tError, tUrl
put empty into sRequest
put empty into sResponse
put empty into sError
put 0 into sAsyncCount
put "[WHY NO URL LINK ALLOWED]" into tUrl
put "item=item1" into sRequest[1]
put "item=item2" into sRequest[2]
put "item=item3" into sRequest[3]
put "item=item4" into sRequest[4]
-- Set a counter of how many requests are to be sent
put the number of lines of (the keys of sRequest) into sAsyncCount
-- Loop through each request
repeat for each key tKey in sRequest
-- Build the POST data
put sRequest[tKey] into tPostData
-- Send the request
put tsNetPost(tKey,tUrl,tHeaders,tPostData,"postResponse") into tError
end repeat
end mouseUp